|
Rasm-Bedienoberfläche |
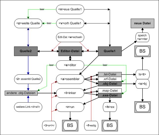
Wie oben sieht die |
|
Das System "rasm" besteht aus einer einfachen Bedienoberfläche, die bereits
vorhandene Dienst-Programme aufruft. Nach Beendigung dieser Programme wird immer
wieder die Oberfläche aktiviert. Der Aufruf der einzelnen Elemente erfolgt
ausschließlich über Tastatursteuerung (einzelne Zeichen)
Die Aktion wird sofort ausgeführt ohne ET-Taste. Sollte diese erforderlich sein,
erfolgt ein entsprechender Hinweis.
Werden Aktionen zum falschen Zeitpunkt aktiviert, so erfolgen Fehlermeldungen.
Die jeweiligen Programme lassen sich natürlich auch einzel starten, die Oberfläche
reduziert demgegenüber lediglich den Bedienaufwand.
Aufbau des Systems
Das System besteht aus einer Bedienoberfläche, realisiert durch das Programm
"(1) CD aus dem Buch: Wolfgang Link; Assemblerprogrammierung; Franzis Verlag 2000"
"(2) Programme vom Norton-Commander"
Die grafische Darstellung der Oberfläche ist grob in zwei Bereiche geteilt:
Dann geht die Bearbeitung los, dazu werden die Kommandos aus dem rechten Teil
gebraucht.
Mit <e> wird der Editor mit der vereinbarten Quelle aufgerufen.
Nach Beendigung des Editierens landet man wieder in der Bedienoberfläche.
Es wird der Editor vom Norten-Commander genutzt, jeder andere ASCII-Editor geht
natürlich auch.
Nun folgt der Schritt zum Assemblieren, ausgelöst mit <a>. Der Assembler legt generell die LST-Datei an und wenn es fehlerfrei war, auch die Objektdatei. Diese hat den vereinbarten Namen der Quell-Datei, jedoch mit der Erweiterung "obj", sie wird oben angezeigt. Hier wird auch die "xrf"-Datei erzeugt, eine Anzeige der Datei gibt es nicht!
Noch kann das Programm nicht gestartet werden, es fehlt der Link-Vorgang.
Dieser wird durch <l> ausgelöst. Ist alles richtig, entsteht die
"exe"-Datei und auch die "map"-Datei. Der Name der exe-Datei entspricht
wieder
der Vereinbarung des Names mit der Erweiterung "exe", sie wird oben angezeigt, für
die "map"-Datei gibt es keine Anzeige.
Nun will man natürlich auch wissen, ob das Programm funktioniert. Dazu braucht man nur mit <r> das Kommando "run" auslösen und es geht los.
Für die schnelle Variante gibt es die Steuerung mit <3>, das Kommando ruft automatisch <a> <l> <r> nacheinander auf. Sollte irgendwo ein Fehler auftreten, wird die Folge vorzeitig beendet.
Mit dem Kommando <t> (linker Bereich) kann man sich die LST-Datei
anzeigen lassen, das ist eine Textdatei, die auch mit einem beliebig anderen
Editor angezeigt werden kann. Insbesondere bei Fehlern bekommt man hier dazu Hinweise.
Anders die Anzeige mit <o> und <h>, das sind Maschienenprogramme,
die kann man sinnvoll nur mit mit diesen Kommandos anzeigen, hier wird der Viewer von
Norton aufgerufen (Hex-Dump-Anzeige mit Funktionstaste <F4>).
An Hand von ASM-Beispiele sollen nun einige Varianten der Programmierung beschrieben werden.
|
|
zurück zur Start-Seite / weiter ASM-Beispiele |
|